Наши принципы
То, чем руководствуется Zerafy
Скорость и надёжность
Продукты работают быстро и стабильно. Производительность и контроль качества — встроенная часть процесса.
Сложное — просто
Мы берём на себя сложность, чтобы бизнес концентрировался на результате. Умные дефолты, прозрачные сценарии.
Возможности
Всё что нужно для автоматизации
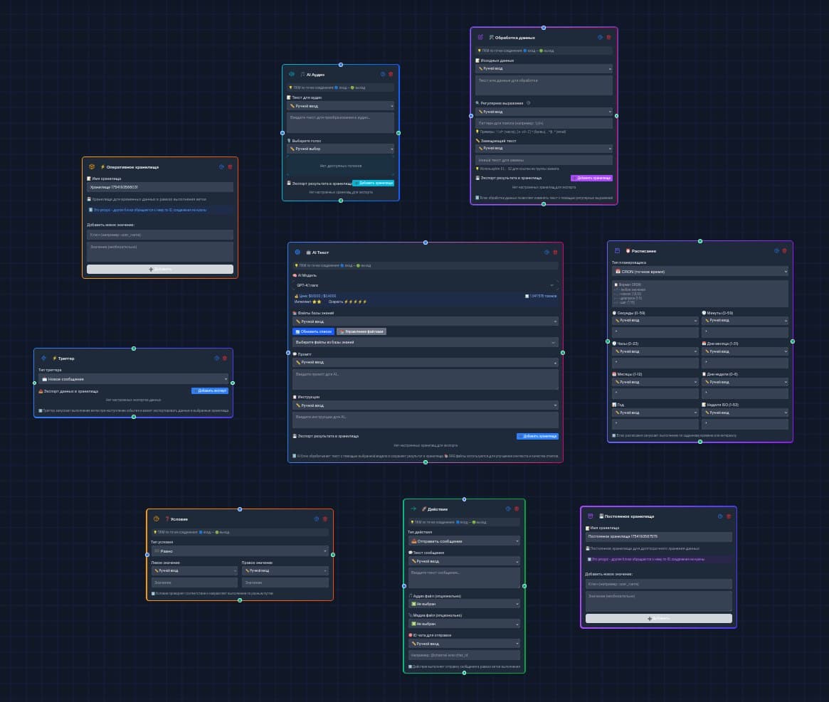
Drag & Drop
Визуальный конструктор сценариев. Просто перетаскивайте блоки для создания автоматизации.
Множество аккаунтов
Управляйте десятками Telegram аккаунтов одновременно из одного интерфейса.
Бесплатный план
Начните использовать Neurallux бесплатно и оцените все возможности платформы.
Готовы убрать лишнее из процессов?
Попробуйте Neurallux — почувствуйте темп и простоту. А мы продолжим строить инструменты, которые работают за вас.
Есть вопросы? Пишите в техподдержку или на support@zerafy.com

